The Alteryx Community is a finalist in three 2026 CMX Awards! Help us win Customer Support Community, Most Engaged Community, and User Group Program of the Year - vote now! (it only takes about 2 minutes) before January 9.
ACT NOW: The Alteryx team will be retiring support for Community account recovery and Community email-change requests Early 2026. Make sure to check your account preferences in my.alteryx.com to make sure you have filled out your security questions. Learn more here
Start Free Trial

Alteryx Designer Desktop Discussions

Find answers, ask questions, and share expertise about Alteryx Designer Desktop and Intelligence Suite.
SOLVED

DateTime - Weekdays

cstafford
8 - Asteroid

Looking for a datetime formula to calculate the number of weekdays in the current month and the number of weekdays remaining in the current month.

2 REPLIES 2
ntakeda
12 - Quasar

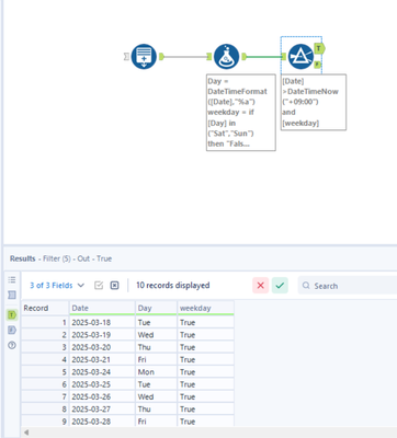
I have created a workflow.

2025-03-17_09h16_48.png
After generating a list for this month, it filters out weekends that fall after today.
Does it meet the requirements?

cstafford
8 - Asteroid

Yes, this will work fine. Thanks

Labels
Top Solution Authors