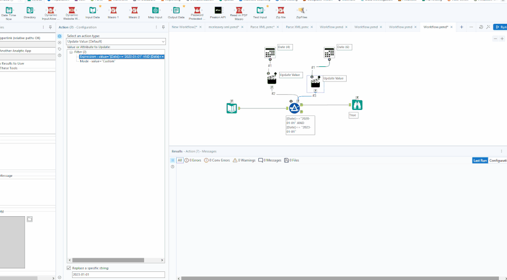
I have created a workflow to allow the user to set start and end date using Action tools. However the logic didnt work. Can anyone help me figure out what could be wrong in this workflow?
- Madhura
Hey @MadhuraBuchake,
Hard to tell without you sharing the macro. But it looks like your replacing the wrong string in the Action Tool. You are replacing 2000-01-01 when you should be replacing one of your two statements in the filter tool eg. 2022-06-01 or 2022-07-08.
Thanks for your response @IraWatt . The string in the Action tool is just a placeholder. It should get replaced with a dynamic input from the user. But that is not working.
@MadhuraBuchake I have attached an example workflow which works. You can have a look through it to spot the difference or just copy it over to your workflow.
