Hi,
Can you please look into the attached workflow and advise why same data is not picking in Join Tool. Is there any issue in Amount column? If Yes how we can resolve the issue.
Thanks,
Rajeev
Solved! Go to Solution.
Hey @Srawat,
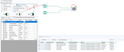
All the data is in the join tool. All the data from the left input is in the left output likewise all the data in the right input is in the right output. Nothing has joined as all the joining fields have to match. For instance non of the data in the left has the same Transaction Date as the rights Posting Date.
Check out the communities quick and easy video on joining data here: Joining Data - Alteryx Community
@Srawat No matching dates in the field Transaction Dae and Posting. I updated your second input file for the posting date
Hi @Srawat ,
As mentioned above, the issue in the date format (Posting date is date/month/year while Transaction date is month/date/year) so those should be converted to a standard format. You can use a formula tool in both streams before the join with a Datetimeparse function .
There's another issue with your values and the way negative values are reported. From the left hand-side of the join you use both minus signs and brackets for the negative values whilst from the other side only brackets to denote negative values. Those should be brought into a consistent format. I would suggest sticking with minus symbol would work best in case you want to change the data type further down.
Cheers,
Angelos
Hey @Srawat,
You also join on Doc number and total/ammount.
If you look at the total/ammount columns they are not the same:
Hence these columns did not join.
Can you please guide how I can remove the amount error and can same the format.?
Sure @Srawat, there are lots of way to do this. One way is to use the data cleanse tool and configure it to remove punctuation, excess spaces, ect..
Thank you so much, Now working fine.
Great to hear @Srawat ! have a good week 😄

