The Alteryx Community is a finalist in three 2026 CMX Awards! Help us win Customer Support Community, Most Engaged Community, and User Group Program of the Year - vote now! (it only takes about 2 minutes) before January 9.
ACT NOW: The Alteryx team will be retiring support for Community account recovery and Community email-change requests Early 2026. Make sure to check your account preferences in my.alteryx.com to make sure you have filled out your security questions. Learn more here
Start Free Trial

Alteryx Designer Desktop Discussions

Find answers, ask questions, and share expertise about Alteryx Designer Desktop and Intelligence Suite.

Data Manupulation

vamsey
8 - Asteroid

Hi Community,

I have data in this format 

ID
0
0
1
1
1
1
0
0
0
0
1
1
1
1
1

 

I need data to be in this format.

IDID_Sequence
01
01
12
12
12
12
03
03
03
03
14
14
14
14
1

4

 

Can anyone please help in restructuring this.

3 REPLIES 3
Sebastiaandb
12 - Quasar

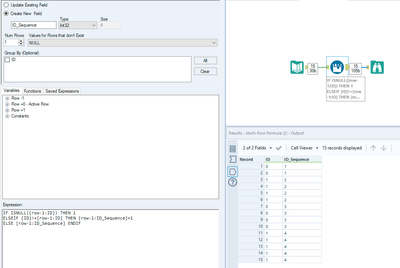
Hi @vamsey ,

 

Here you go!

 

Sebastiaandb_0-1639148812067.png

 

Hope it helps!

Greetings,

 

Seb

OllieClarke
16 - Nebula
16 - Nebula

Hey @Sebastiaandb 

You can do it without the recordID if you want:

OllieClarke_0-1639652958012.png

 

vamsey
8 - Asteroid

Thanks!! It helped

Labels
Top Solution Authors