Hi All,
I need help in the fixing one of my problem in calculation. Below is my Data set.
| Accc No | Amount | Days | Accc No | Amount | Days |
| 1212 | 100 | Previous Day | 1212 | 200 | Current Days |
| 1313 | 200 | Previous Day | 1313 | 100 | Current Days |
| 1414 | 300 | Previous Day | 1414 | 250 | Current Days |
| 1515 | 400 | Previous Day | 1515 | 500 | Current Days |
| 1871 | 400 | Current Days | |||
| 2341 | 230 | Current Days |
My requirement is to calculate the daily movement (Previous day-Current Day) Where there are new accounts, on current date, Daily Movement column should give me the current amount only (see below)
| Accc No | Amount | Days | Accc No | Amount | Days | Daily Movement |
| 1212 | 100 | Previous Day | 1212 | 200 | Current Days | -100 |
| 1313 | 200 | Previous Day | 1313 | 100 | Current Days | 100 |
| 1414 | 300 | Previous Day | 1414 | 250 | Current Days | 50 |
| 1515 | 400 | Previous Day | 1515 | 500 | Current Days | -100 |
| 1871 | 400 | Current Days | 400 | |||
| 2341 | 230 | Current Days | 230 |
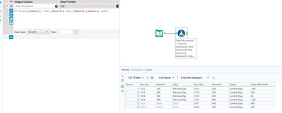
Try this. Included Record ID just to make sure its in the right order, might not be needed. The Select tool changes the Amount columns to Double. It may already be Double in your workflow so its possible its not needed. The First formula converts Null values to 0 in the Amount column. Then the formula below that looks for any 0's and makes sure the Amount 2 is positive if there is no Amount 1. Otherwise it does the difference between Amount 1 and Amount 2.
Hi @akumar2609 , here's how I would do this:

