Hi Team,
Not sure what should i use a cross tab or a summarize i want it to be like i do on Pivot
Example:
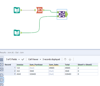
I have two sheets --- Sheet 1 and Sheet 2
Now i want the pivot should look like
now ...We have another sheet 2
Now what i am looking is to add a new column on the pivot created above with the formula..=SUMIF(Sheet2!B:B,Sheet1!B12,Sheet2!A:A) to get the final output
Many thanks
Solved! Go to Solution.
Thanks

