ACT NOW: The Alteryx team will be retiring support for Community account recovery and Community email-change requests Early 2026. Make sure to check your account preferences in my.alteryx.com to make sure you have filled out your security questions. Learn more here
Start Free Trial

Alteryx Designer Desktop Discussions

Find answers, ask questions, and share expertise about Alteryx Designer Desktop and Intelligence Suite.
SOLVED

Consecutive Days Calculation

Padashwi
6 - Meteoroid

Hi Team, I'm looking to perform a consecutive leave calculation of the employee. The Emp's who have 3 or more consecutive sick leaves, those emp's start and End date of the leaves to be displayed. In this scenario, their might be public holiday's in between. The start and End date of the leaves should not begin or end with the public holidays.
Attaching the input file , holiday file and Expected output file for your reference. Please suggest a solution.

4 REPLIES 4
CarliE
Alteryx Alumni (Retired)

@Padashwi 

 

CarliE_0-1654900664988.png

 

 

Attached is a workflow. 

 

 

If this solution helped to solve your problem, be sure to mark it as a solution!

 

Thanks and have a nice weekend!

Carli
Qiu
21 - Polaris
21 - Polaris

@Padashwi 
Let me give a try also.

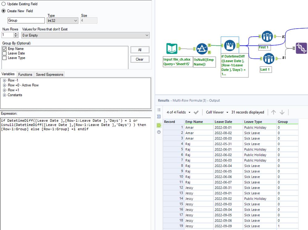
I used the Multi-row formula tool to segregate the "Groups" for the same person, and the date is consecutive.
Then we can sample the first and last date for each group and check if it is public holiday.
Join back the original data stream to rule out the public holidays as Left joint.

Then the left is easy.😁

Maybe we submit this one as an idea for weekly challenge?

0611-Padashwi-1.PNG0611-Padashwi-2.PNG

 

CarliE
Alteryx Alumni (Retired)

@Qiu definitely a good weekly challenge!! 

Carli
Kurohits
10 - Fireball

Hey @Padashwi

 

Another great way of doing this. Have tried to use minimum tools to reach output. 

 

Kurohits_0-1655103988053.png

 

Kurohits_1-1655104012747.png

 

Labels
Top Solution Authors