Hi Team,
I have a column named A & B with contents in column as AAAAA,BBBBB,CCCCC and contents is column B as "(delete)" & "X".
My desired output is if there is "(delete)" in Column B, then all of the entries in column A for that relevant column B values has to be blanked. For example in Column A I have five entries of content "AAAAA" but in column for these 5 entries there are different values like "(delete), "X". But request is if, any one value in column B ="(delete)" then the respective values in the column A should change to Blank.
Please help me on this. Attached input & required output.
Solved! Go to Solution.
Hi @Gsiva3
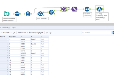
My take on this.
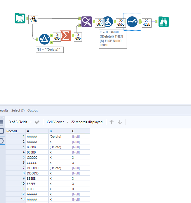
Workflow:
1. Using filter to keep only delete rows
2. Using summarize to get a unique instance of column A
3. Using find and replace to do vlookup and map delete for column A category
4. Using formula tool if delete is null then take column B value or else keep it blank
Hope this helps : )
Thank you so much @Christina_H
Thank you so much @atcodedog05
Its working well!
Happy to help : ) @Gsiva3
Cheers and have a nice day!

