My data is like this:
ID | Region
1A | Upper Midwest
1A | Upper Midwest
1A | Pacific
2B | East Coast
2B | East Coast
3C | Pacific
3C | Pacific
3C | Northwest
3C | Northeast
What I want to do is classify, by ID, whether there are multiple regions for the same ID or whether they're all the same. So for 1A, I would want a field saying "Multiple" as a value for each record with 1A as the ID. So like this:
ID | Region | Classification
1A | Upper Midwest | Multiple
1A | Upper Midwest | Multiple
1A | Pacific | Multiple
2B | East Coast | Same
2B | East Coast | Same
3C | Pacific | Multiple
3C | Pacific | Multiple
3C | Northwest | Multiple
3C | Northeast | Multiple
Thanks
Solved! Go to Solution.
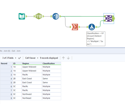
One approach you could use is to use the summarize tool to count the distinct regions within each ID. Then use an if statement to classify based on if that count is >1.
 
					
				
				
			
		
