I am looking for best logic for comparing 3 names. Output will have records with same names. (i.e., 3 personnels cannot be same)
ID applicant1 applicant 2 applicant3
1 John Neil Ben
2 John Neil John
3 John Neil Neil
4 John John Ben
5 John Neil Ben
6 John John John
7 John Neil Ben
so output will have
ID applicant1 applicant 2 applicant3
2 John Neil John
3 John Neil Neil
4 John John Ben
6 John John John
Best,
Aakash
Hi @Akash__on
Can I ignore this below line from the output because (i.e., 3 personnels cannot be same)
6 John John John
Hi @Akash__on
Please find the expected output:
Input was:
If this helps, please like this post and mark it as a solution. If you have any other questions, please let us know.
Many thanks
Shanker V
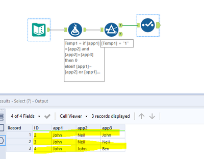
Hi @Akash__on
Step 1: Input
Step 2: Formula
if [app1]=[app2] and [app2]=[app3]
then 0
elseif [app1]=[app2] or [app1]=[app3] or [app2]=[app3]
then 1
else 0
endif
Step 3:
Step 4: Select tool
Final output:
If this helps, please like this post and mark it as a solution. If you have any other questions, please let us know.
Many thanks
Shanker V
Hi @Akash__on
If in other hand, if you also need all the 3 names in the output as shared below.
so output will have
ID applicant1 applicant 2 applicant3
2 John Neil John
3 John Neil Neil
4 John John Ben
6 John John John
Just tweak the formula to below, it will fetch the desired output.
if [app1]=[app2] and [app2]=[app3]
then 1
elseif [app1]=[app2] or [app1]=[app3] or [app2]=[app3]
then 1
else 0
endif
If this helps, please like this post and mark it as a solution. If you have any other questions, please let us know.
Many thanks
Shanker V

