How do we check if a file exists in sFTP?
It is easy to check if a file is available in a folder or not using the FileExists function.
But not sure how do we check if a file is available in sFTP or not. If a file is available, I would like to call another Workflow.
Hi @sdevireddy
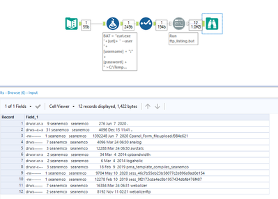
What I do in this cases is to use the Run Command tool with curl, then searching for the filename (and dats) are in the listing.
Hello,
This is a great example. Would you mind sharing the code and .bat file?

