Hi everyone!
I am trying to build a batch macro that is updated with a value from an excel file but I dont know how it is done...
Just as "simple" as this... hehe

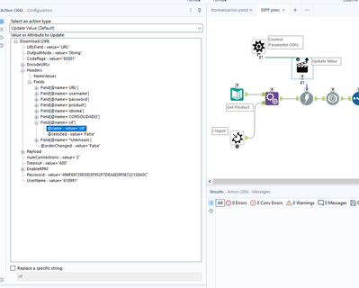
Inside the macro

I have previously done batch macros updating a file but never cells in a field... (in this example only two values but it is expected to be hundreds)
Then it call an API, thats why I need a Batch macro (not related with the issue)
Thanks!