ACT NOW: The Alteryx team will be retiring support for Community account recovery and Community email-change requests Early 2026. Make sure to check your account preferences in my.alteryx.com to make sure you have filled out your security questions. Learn more here
Start Free Trial

Alteryx Designer Desktop Discussions

Find answers, ask questions, and share expertise about Alteryx Designer Desktop and Intelligence Suite.
SOLVED

Block until Done with Union Tool

SDeora
7 - Meteor

Hello,

 

I have 2 outputs getting generated from Join tool which need to be written to the same excel in difference worksheets. When I output them to the same file with different Sheet Names I get the error that the file is being used by another process. 

 

I unable to use Block until Done as it takes only 1 source. 

How can I achieve this? 

 

Thanks for your help! 

4 REPLIES 4
Lbunce
7 - Meteor

If you have the crew macros installed, there is a tool under there called Wait A Second which should allow you to delay the second output long enough for the first to complete.

afv2688
16 - Nebula
16 - Nebula

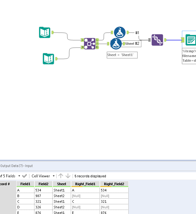
Hello @SDeora,

 

Are you looking for somethig like this?

 

Untitled.png

 

If this post helps, then please consider Accept it as the solution to help the other members find it more quickly.

Regards

sneha_bhiwagade1
8 - Asteroid

Hi 

 

I hope this solution helps you 

 

If this post helps you kindly accept it as solution to help other members

 

Regards,

Sneha 

neilgallen
12 - Quasar

I would recommend the parallel block until done as a part of the CReW macro pack. This allows for two parallel processes and waits for the first to complete until beginning the second process. This is most useful when trying to write to separate datastreams to the same excel file.

Labels
Top Solution Authors