Hi all!
I have a Google Analytics connector I would like to have custom start and end date based on text input.
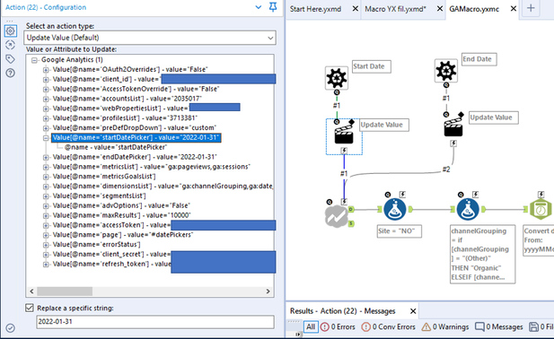
The macro is set up as following:

The actual workflow running the macro is set up like this. The text input contains start and end dates.

The issue I am facing is the fact that the Google Analytics connector is extracting data from all dates even though (from my understanding) I have narrowed it to the dates in the text input. Any smart people that can see what I'm doing wrong?