Is it possible to concatenate selected sheets from a single excel file in Alteryx ?
Can you provide more details? Do all sheets have the same schema? The answer is yes, but the method may vary based on the data.
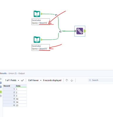
@learnalteryx the simplest way to do this is just to have an input data tool for each sheet then union them with the Union Tool:
Ira Watt
Technical Consultant
Watt@Bulien.com 100's of sheets there are other solutions like @Luke_C says.

