Hi All,
I am sending emails with alteryx however, I need some guidance on column width adjustments and highlighting the rows.
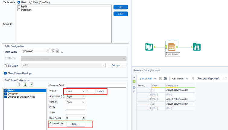
1. As attached, the description column is taking all the space, is there a way to adjust column width?
2. The 'Due Days' column has few null values. I would like to highlight those null rows with a different colour. Is there a way to do it?
Thanks in advance
Nakul
Solved! Go to Solution.
@NakulMalisetty The table tool has the option to adjust the field width, also with the column rule you can highlight the fields with null values, sample workflow attached
Hi Binuacs,
Thank you so much, it worked.
