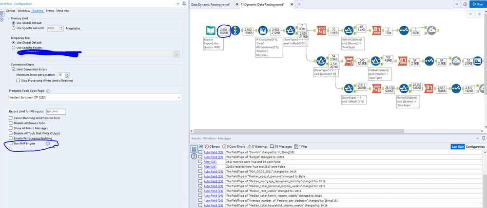
Hi guys, I have noticed a weird issue with Alteryx using AMP in workflows. As you can see in the pictures below, I have 2 workflows open. One of them has got AMP enabled and the other one doesn't. This was done by Alteryx itself and I didn't check/uncheck any boxes when I drag dropped the files.
When I run the workflow with the AMP engine enabled, I lose some data but running the workflow without using the AMP engine gives me the desired data. And when I untick the AMP engine, it gives me the desired data. Please not the input files are both the same.
TIA

