The Alteryx Community is a finalist in three 2026 CMX Awards! Help us win Customer Support Community, Most Engaged Community, and User Group Program of the Year - vote now! (it only takes about 2 minutes) before January 9.
ACT NOW: The Alteryx team will be retiring support for Community account recovery and Community email-change requests Early 2026. Make sure to check your account preferences in my.alteryx.com to make sure you have filled out your security questions. Learn more here
Start Free Trial

Weekly Challenges

Solve the challenge, share your solution and summit the ranks of our Community!

Also available in | Français | Português | Español | 日本語
IDEAS WANTED

Want to get involved? We're always looking for ideas and content for Weekly Challenges.

SUBMIT YOUR IDEA

Challenge #80: Slowly Changing Dimensions

rachel_lynch
Alteryx
Alteryx

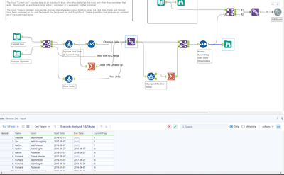
Looks like spaghetti, but it gets the job done!

Spoiler
Slowly Changing Dimensions.png

Rachel Lynch
MatthewGrant12
8 - Asteroid

Solution

RasmusFormo
8 - Asteroid
Spoiler
80.png
Rob-Silk
8 - Asteroid

My solution below:

 

Spoiler
challenge_80_RS_screencap.PNG
Tgigs
8 - Asteroid

My solution attached.

 

The way the problem was described is confusing.

 

I think the instructions need to be more clear.

olga_strubbe
11 - Bolide

Thank you for a fun Star Wars challenge, @ChristineB

My approach followed the same direction as the solution proposed trying to use as few steps as possible. 

2024-02-01_07-59-30.png

asultanov
8 - Asteroid
Spoiler
Screenshot 2024-02-01 140827.png
danbostrom
8 - Asteroid

 

 

sknman92
8 - Asteroid
Spoiler
Screenshot 2024-03-18 211953.png

 

my solution

H_a_n_g_C_h_e_n__x3
8 - Asteroid

Why Bob, Why!