ACT NOW: The Alteryx team will be retiring support for Community account recovery and Community email-change requests Early 2026. Make sure to check your account preferences in my.alteryx.com to make sure you have filled out your security questions. Learn more here
Start Free Trial

Weekly Challenges

Solve the challenge, share your solution and summit the ranks of our Community!

Also available in | Français | Português | Español | 日本語
IDEAS WANTED

Want to get involved? We're always looking for ideas and content for Weekly Challenges.

SUBMIT YOUR IDEA

Challenge #58: An Odd String to Date Conversion

SamHD
8 - Asteroid

I think this was my fastest answer yet to a weekly challenge!

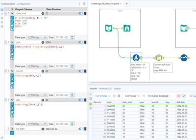
Spoiler
SamHD_0-1761125887667.png

 

mirzaglamocak_alteryx
8 - Asteroid
Spoiler
mirzaglamocak_alteryx_0-1761267098405.png

 

jenifers1129
6 - Meteoroid

FYI, the solution you posted is for question #56 not #58

SWACorgizilla
7 - Meteor

Attached is my solution:  

Himanshi_g
7 - Meteor

My solution for Challenge 58