In case you missed the announcement: The Alteryx One Fall Release is here! Learn more about the new features and capabilities here
ACT NOW: The Alteryx team will be retiring support for Community account recovery and Community email-change requests after December 31, 2025. Set up your security questions now so you can recover your account anytime, just log out and back in to get started. Learn more here
Start Free Trial

Weekly Challenges

Solve the challenge, share your solution and summit the ranks of our Community!

Also available in | Français | Português | Español | 日本語
IDEAS WANTED

Want to get involved? We're always looking for ideas and content for Weekly Challenges.

SUBMIT YOUR IDEA

Challenge #5: HR Position Finder Application

Amarendra
10 - Fireball
do you mind sharing a yxmd file? The file u uploaded is an app and I cannot check the underlying workflow. Can I check the workflow directly from an app?
PhilipMannering
16 - Nebula
16 - Nebula

@Amarendra Try opening it from File > Open Workflow in the Alteryx Designer. 

dheerajpoojari
7 - Meteor

Attaching my solution which is dynamic based on the input.

Spoiler
challenge5.png
jamielaird
14 - Magnetar

Here's how I approached this one.  Solution file attached.

 

Spoiler
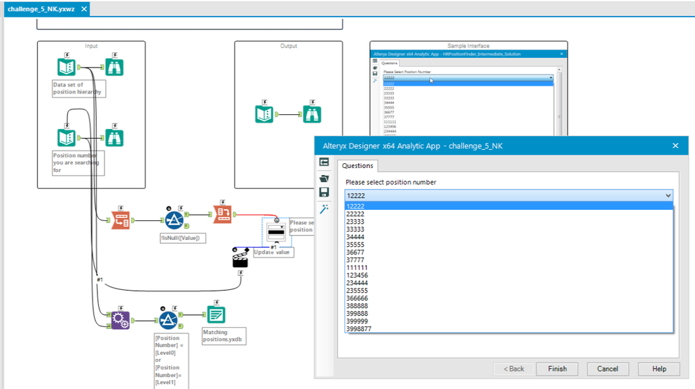
1) Created a unique set of position numbers and transposed them to field names for use in a Drop Down tool.

Screen Shot 2017-08-20 at 18.34.34.png

2) Passed the selected value into the workflow and appended to the original source table, to create a 'match' value.

Screen Shot 2017-08-20 at 18.34.45.png

3) Found and filtered the matched records and outputted to a YXDB.

Screen Shot 2017-08-20 at 18.34.55.png


Natasha
10 - Fireball

Love the header trick from @PhilipMannering

 

Spoiler
Screen Shot 2017-08-27 at 11.36.26.png
patrick_digan
17 - Castor
17 - Castor
Spoiler
I like passing interface tools like %Question.Name% since it uses one less tool (no action tool). I used the arrange and crosstab tools to reorient the data so I populate the dropdown.
Capture.PNG
jdunkerley79
ACE Emeritus
ACE Emeritus

Don't build apps that often, nice example. And like the dynamic drop down solution

 

Spoiler
2017-10-04_21-02-25.jpg

 

vkarthik21
8 - Asteroid

Used the transpose alongside Row number method to obtain the result set. I still can't understand what tehse apps are all about. Will read up on them. Solution attached

JoshKushner
12 - Quasar

Please find my solution to challenge #5 attached. This was a great introduction to analytic apps!

michael_d
8 - Asteroid

Fairly self explanatory this one, good practise for those who are unfamilar with building an Analytical App.

 

The only thing I don't like about them is I always find myself using the Fields from a connected tool option, would be nice to able to use unique records from a selected field or something like that!

 

Another down side with that option is that you must run the App as a workflow first, before you can see any options in the Apps dropdown menu, caught me out a few times.

 

Thanks,

 

Michael