Want to get involved? We're always looking for ideas and content for Weekly Challenges.
SUBMIT YOUR IDEA
A solution to last week’s challenge can be found here.
This challenge was submitted by our ACE Carolyn Canterman (@Carolyn). Thank you, Carolyn for your submission!
The Sarbanes-Oxley Act of 2002 (SOX) is a U.S. federal law enacted to protect investors by improving the accuracy and reliability of corporate disclosures. Under SOX, companies must implement internal controls over financial reporting.
These controls are categorized as:
Each SOX control requires:
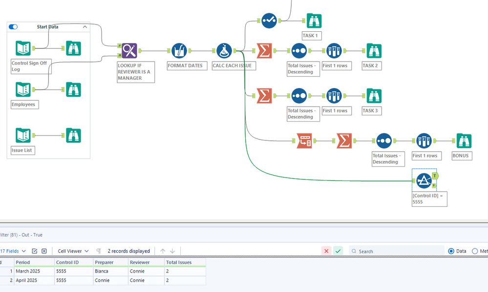
Both the Preparer and Reviewer must sign off by entering their name and date. This sign-off process is logged as evidence of proper control execution.
You are an auditor reviewing the SOX Control Sign-Off Log for accuracy and compliance.
You will be provided with three input files:
Use the Issue Rule List to validate each Control entry. A control has an issue if it violates any of the following rules:
Your Tasks
Task 1: For each Control in each Period, count how many issues are present according to the rules above.
Note: If information is missing or unclear and you cannot determine whether there’s an issue, do not count it as an issue.
Task 2: Which Period had more total issues — March 2025 or April 2025?
Task 3: Task 3: Across both periods, which control had the most issues in total?
Bonus Task: Which person is associated with the most total issues across all controls and periods?
Once you have completed your challenge, include your solution file and a screenshot of your workflow as attachments to your comment.
The Academy Team
I was so close to responding first. Horseshoes and hand grenades. Anyways, I was two off on the bonus and I think I know why....
This was a fun one. I wanted to make sure I used all the input boxes and the bonus took me a couple of cracks to get right.
Thank you, @Carolyn!
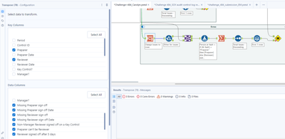
This was a great challenge, and it was fun cracking it. I did struggle some with the bonus task until I grouped the persons by period and control ID. When not grouped in this way, it returned the same person with more issues (Connie, 10 issues) vs. when grouped, I got the correct answer (Connie, 8 issues). Not sure why it needed to be grouped though, thought we were looking for the person with most issues across ALL periods and control IDs. Appreciate a helping hint here as to why.
I also followed a similar approach as @Bobbyt23 - seemed to work in a nice and streamlined fashion for me.
Great challenge, certainly exercised my use of "If" statements!
Hey @olga_strubbe,
A couple of things:
1. The way you and I are solving the Bonus is different. We each did a Transpose but my Key Columns were Preparer and Reviewer, whereas you did Control ID and Period. I did that so I could bring in the "At Fault" column from the list of issues to determine if it's a Preparer or Reviewer issue. See spoiler (I'm going to post my full solution in a few minutes)
2. The root of the difference is
