In case you missed the announcement: The Alteryx One Fall Release is here! Learn more about the new features and capabilities here
ACT NOW: The Alteryx team will be retiring support for Community account recovery and Community email-change requests after December 31, 2025. Set up your security questions now so you can recover your account anytime, just log out and back in to get started. Learn more here
Start Free Trial

Weekly Challenges

Solve the challenge, share your solution and summit the ranks of our Community!

Also available in | Français | Português | Español | 日本語
IDEAS WANTED

Want to get involved? We're always looking for ideas and content for Weekly Challenges.

SUBMIT YOUR IDEA

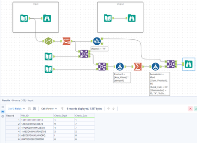
Challenge #47: Vehicle Identification Number Test

lwolfie
11 - Bolide

Fun little lunch practice.

kmkrantz
5 - Atom

Here's my attempt!

kmkrantz
5 - Atom
Spoiler
My Solution

Screenshot 2023-10-19 144027.png

kmkrantz
5 - Atom
Spoiler
My Solution
Screenshot 2023-10-19 144027.png
Tgigs
8 - Asteroid

My solution attached

afnfyz
8 - Asteroid
Spoiler
Screenshot 2023-10-29 170303.png
hlombemalandela
7 - Meteor

I just completed the challange here's my solution

RasmusFormo
8 - Asteroid
Spoiler
47.png
Rob-Silk
8 - Asteroid

My solution below - really fun problem to solve!

Spoiler
challenge_47_RS_screencap.PNG
RashedDS
8 - Asteroid

Always make it simple. 

 

47.JPG