Bring your best ideas to the AI Use Case Contest! Enter to win 40 hours of expert engineering support and bring your vision to life using the powerful combination of Alteryx + AI. Learn more now, or go straight to the submission form.
Start Free Trial

Weekly Challenges

Solve the challenge, share your solution and summit the ranks of our Community!

Also available in | Français | Português | Español | 日本語
IDEAS WANTED

Want to get involved? We're always looking for ideas and content for Weekly Challenges.

SUBMIT YOUR IDEA

Challenge #436: Part 2 Universal Summer Cup Stats

ScottLewis
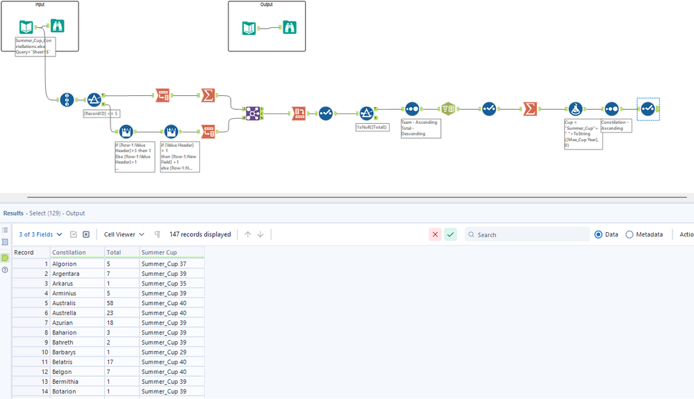
11 - Bolide

I looked at it at the end of a day and my brain locked up on the transforms to get to usable data.

Come back the next day and I remembered that tiling exists. 

Solution could be done in a slightly smaller number of tools by omitting the dynamic rename and the preceding sort. I prefer to include things like this because they let us work with meaningful field names rather than numbered fields.

 

436_Scott.PNG

alacoume
9 - Comet

A solution

Caramel8
7 - Meteor

2024-08-26 21_42_39-Alteryx Designer x64 - Challenge_436_start_file.yxmd_.png

RashedDS
8 - Asteroid
Spoiler
436.JPG


hononno8719
7 - Meteor

Spoiler

Shoujain
7 - Meteor

Hey Team, Here is my solution, using much less tools than the top solution. No macro used

AaronSmatta
8 - Asteroid

Challenging but fun

synergy825
8 - Asteroid
Spoiler
Challenge #436 Screenshot.JPG
leozhang2work
10 - Fireball
Spoiler
436.png
MMC15
8 - Asteroid
Spoiler
436 Complete.png