The Alteryx Community is a finalist in three 2026 CMX Awards! Help us win Customer Support Community, Most Engaged Community, and User Group Program of the Year - vote now! (it only takes about 2 minutes) before January 9.
ACT NOW: The Alteryx team will be retiring support for Community account recovery and Community email-change requests Early 2026. Make sure to check your account preferences in my.alteryx.com to make sure you have filled out your security questions. Learn more here
Start Free Trial

Weekly Challenges

Solve the challenge, share your solution and summit the ranks of our Community!

Also available in | Français | Português | Español | 日本語
IDEAS WANTED

Want to get involved? We're always looking for ideas and content for Weekly Challenges.

SUBMIT YOUR IDEA

Challenge #410: Optimizing Winter Sports Inventory

karlhansen
9 - Comet
Spoiler
solution_410.png
fmilliren
8 - Asteroid

kludgy to be sure but functional. I'll be reviewing and learning from some of the very slick ways others solved this.

Spoiler
Challenge_410_solution_image.jpg
griffinwelsh
12 - Quasar

My solution

lwolfie
11 - Bolide

Always check the formula!

MattSexton
Alteryx
Alteryx

Spoilage 

jfissel
8 - Asteroid
Spoiler
Challenge_410_jfissel.png
Apurvalt
5 - Atom

Good practice for basic tools

cmoussa
8 - Asteroid

WF.png

 

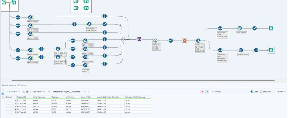
robert-headington
8 - Asteroid

#410

martinson
11 - Bolide

Attempt 1. Couldn't get dates to fit. 

Cheers,
martinson

LinkedIN

Bulien