
Hi Maveryx,
A solution to last week’s challenge can be found here.
This challenge comes to us from @hannah_malek . Thank you for your contribution, Hannah!
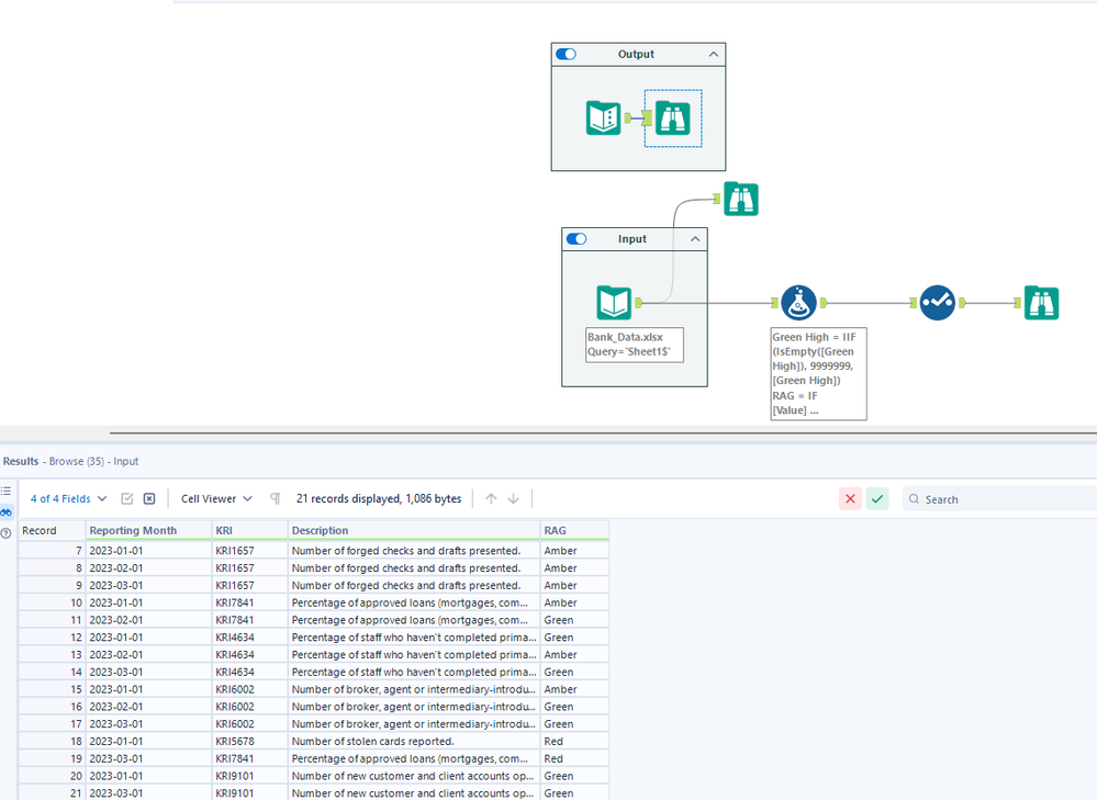
Every month, the Risk Team at XYZ Bank compiles a risk report in which each key risk indicator (KRI) is assigned a red, amber, green (RAG) status according to specific thresholds. These thresholds are unique for each KRI and may be modified periodically.
The dataset comprises a collection of KRIs, dates, relevant KRI details, as well as the corresponding thresholds for each KRI on a given date. These include threshold limits for the red category and upper and lower limits for the amber and green categories, along with their respective operators.
Your challenge this week is to calculate the RAG status for each KRI based on the RAG thresholds for that particular date.