In case you missed the announcement: The Alteryx One Fall Release is here! Learn more about the new features and capabilities here
Start Free Trial

Weekly Challenges

Solve the challenge, share your solution and summit the ranks of our Community!

Also available in | Français | Português | Español | 日本語
IDEAS WANTED

Want to get involved? We're always looking for ideas and content for Weekly Challenges.

SUBMIT YOUR IDEA

Challenge #38: Data Blending for Batch Output

ARemb
6 - Meteoroid

Here is my solution, nothing new 🙂

 

Spoiler
ARemb_0-1597124541908.png

 

Milanz
9 - Comet

Very useful!

Spoiler
Milanz_0-1597132144182.png

 

vicki_garlick
7 - Meteor

Trying to complete all the recommended training for the Core Certification. Hopefully this one helps!

AndrewPowell
8 - Asteroid
Spoiler
2020-08-14_22h31_26.png

 My first weekly challenge, been meaning to do these for ages 🙂 

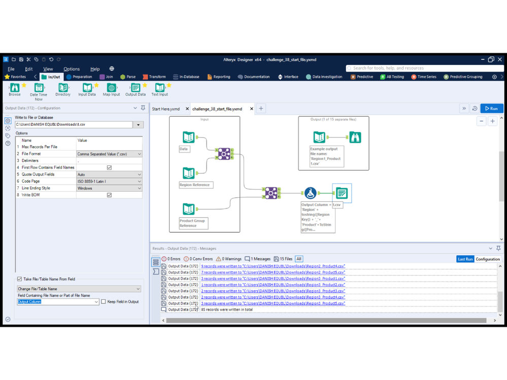
Danish409
7 - Meteor

Here is my Solution:

Spoiler
Screen-16-08-2020_031240.png
NinaCai
5 - Atom

Here is what i tried

Qiu
21 - Polaris
21 - Polaris

This one was not difficult even for me.

Spoiler
en-38.PNG
WernerE
8 - Asteroid

Thanks

Owaisf
7 - Meteor

This exercise was really informative, I get to know the flexibility of Alteryx 

mollymargolis
8 - Asteroid

my solution