The Alteryx Community is a finalist in three 2026 CMX Awards! Help us win Customer Support Community, Most Engaged Community, and User Group Program of the Year - vote now! (it only takes about 2 minutes) before January 9.
ACT NOW: The Alteryx team will be retiring support for Community account recovery and Community email-change requests Early 2026. Make sure to check your account preferences in my.alteryx.com to make sure you have filled out your security questions. Learn more here
Start Free Trial

Weekly Challenges

Solve the challenge, share your solution and summit the ranks of our Community!

Also available in | Français | Português | Español | 日本語
IDEAS WANTED

Want to get involved? We're always looking for ideas and content for Weekly Challenges.

SUBMIT YOUR IDEA

Challenge #371: Generate Corporate Email Addresses

Watermark
12 - Quasar
12 - Quasar

 

 

Spoiler
MT_Solution_371.jpg

TurboToad
11 - Bolide

Fun challenge!

Spoiler
TurboToad_0-1684204390827.png

 

DaisukeTsuchiya
14 - Magnetar
14 - Magnetar
Spoiler
スクリーンショット 2023-05-16 130541.jpg

mattlennie
Alteryx Alumni (Retired)

mattlennie_0-1684231888201.png

 

kelvin_law1
9 - Comet

Here is my advanced solution:

Spoiler
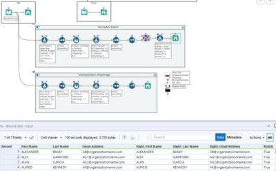
kelvinlaw_0-1684232169691.png
Interface and Result:
kelvinlaw_1-1684232211745.png
kelvinlaw_2-1684232255240.png

 

 

 

suryanandhu
5 - Atom

Advanced Solution (Level - Simple)

Pranay18
6 - Meteoroid

Solution - 

 

Pranay18_1-1684236880066.png

 

 

Formula Tool 1:

Pranay18_2-1684236913408.png

 

Multi-Row Tool :

Pranay18_3-1684236943132.png

Formula Tool 2:

Pranay18_4-1684236978395.png

 

Results Window:

Pranay18_5-1684237036346.png

 

Christina_H
14 - Magnetar

My solution

Spoiler
Christina_H_0-1684238379641.png

 

sparekh1
7 - Meteor

My Solution,


Both intermediate and advanced solution is added in one workflow:

Spoiler
sparekh1_1-1684238890177.png

 

 

CharlotteGuy
8 - Asteroid
Spoiler
Ok finally got the app to work.... Must have output file though. I need to figure out how to see it on screen???


CharlotteGuy_0-1684241867996.png