Bring your best ideas to the AI Use Case Contest! Enter to win 40 hours of expert engineering support and bring your vision to life using the powerful combination of Alteryx + AI. Learn more now, or go straight to the submission form.
Start Free Trial

Weekly Challenges

Solve the challenge, share your solution and summit the ranks of our Community!

Also available in | Français | Português | Español | 日本語
IDEAS WANTED

Want to get involved? We're always looking for ideas and content for Weekly Challenges.

SUBMIT YOUR IDEA

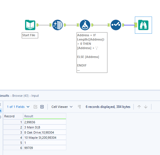
Challenge #366: Three Columns Are a Crowd

snbandi
8 - Asteroid

My solution

lyon_abido
8 - Asteroid
Spoiler
challange_366_pic.png

Fun challenge! 

asultanov
8 - Asteroid
Spoiler
Screenshot 2024-03-04 143424.png
Alteralex
8 - Asteroid
Spoiler
366.png

 

Dibas98
8 - Asteroid

Solution

adamweaver39
9 - Comet
Spoiler
challenge 366 - alteryx workflow.jpg
aatalai
15 - Aurora

C366

Bobbyt23
13 - Pulsar

A fairly straight forward one. 😍

Nasseha
7 - Meteor

My solution :) 

If else condition to concat columns