Want to get involved? We're always looking for ideas and content for Weekly Challenges.
SUBMIT YOUR IDEAA solution to last week’s challenge can be found here.
calendar.png
This week's challenge can be solved using either Designer Desktop or Designer Cloud.
Almost any data project will include dates. Working with dates is a common task and is important for downstream tasks such as reporting. In this week's challenge, we are going to cover a common date manipulation that many will encounter.
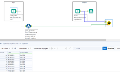
In this scenario, we have a column of date data that is in the format of MM/dd/yyyy. We want to reformat that data to yyyyquarter. Your goal for this challenge is to convert the date format from MM/dd/yyyy to yyyyquarter. As an example, change 2/15/2023 to 2023Q1.
My Solution
Not too bad!
Hi,
Can you plese confirm whether Quarter() function is valid in Alteryx?
