ACT NOW: The Alteryx team will be retiring support for Community account recovery and Community email-change requests Early 2026. Make sure to check your account preferences in my.alteryx.com to make sure you have filled out your security questions. Learn more here
Start Free Trial

Weekly Challenges

Solve the challenge, share your solution and summit the ranks of our Community!

Also available in | Français | Português | Español | 日本語
IDEAS WANTED

Want to get involved? We're always looking for ideas and content for Weekly Challenges.

SUBMIT YOUR IDEA

Challenge #322: Good Ladies Heist

moszcar111
8 - Asteroid

here is mine

roopmathi
7 - Meteor

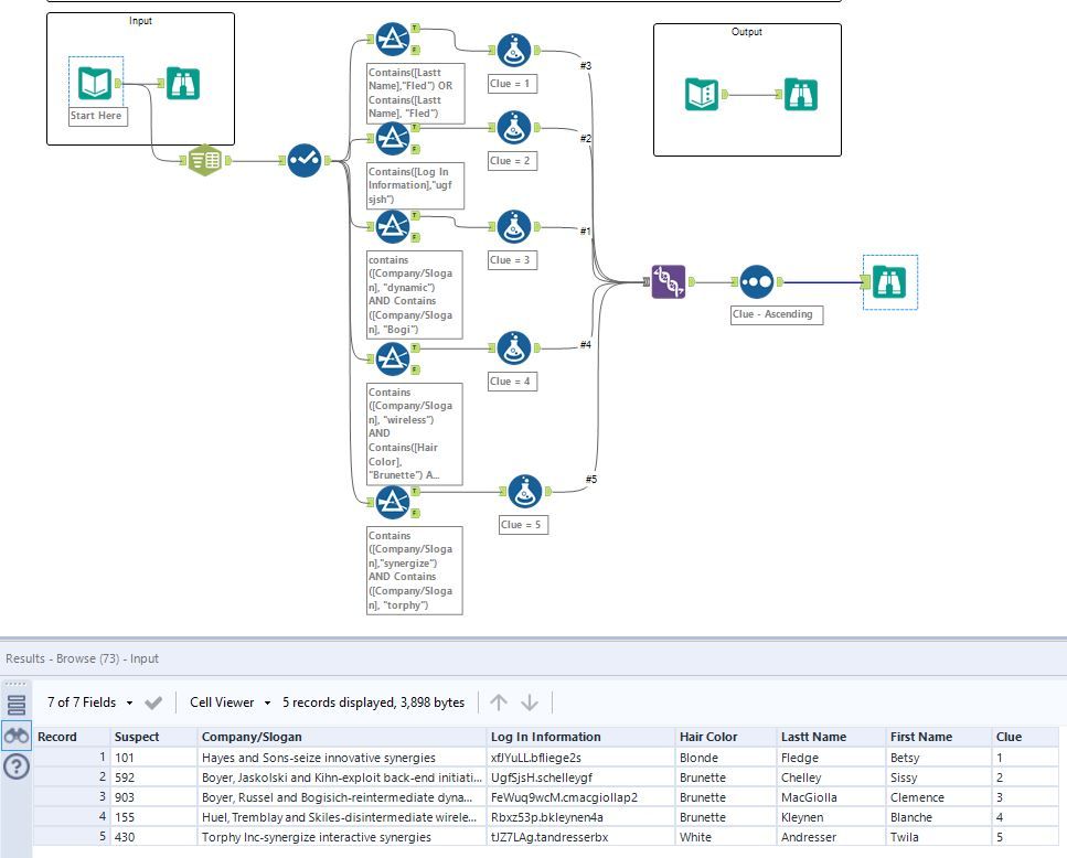
Here is my solution. I chose to use five filters in parallel for each suspect, 

Spoiler
Chalenge 322 solution by RG.png

 

Sollecito
5 - Atom

In the solution, there does not seem to be a graceful way to deal with separating the company and slogan. For example, one record is "Kerluke West - leverage cross-media users."

 

The text-to-column used in the solution (using "-'' as the delimiter and splitting into two columns) separates it as the following: "Kerluke" and "West-leverage cross-media users."

 

As the correct output should be "Kerluke West" and "leverage cross-media users", does anyone know a solution for achieving this? 

 

In the long run, none of the rows that are in the final solution have to worry about this problem, but technically behind the scenes, the text-to-column tool does not work flawlessly. 

ArisaOkada
8 - Asteroid

My twentieth workflow!

SachinG
8 - Asteroid

Solution - 

MerlynVLouis
8 - Asteroid

Solution attached

DanielG
12 - Quasar

Solved

DataMarsh
6 - Meteoroid

Slightly different to the solutions below, I used the formula tool with "if statements" to find the suspects.

iihhii
8 - Asteroid

My solution 😀

 

Spoiler
solution.JPG

 

vakachiranjeevi
8 - Asteroid

My solution