Want to get involved? We're always looking for ideas and content for Weekly Challenges.
SUBMIT YOUR IDEAThis challenge really bothered me as the requirement in the brief (averages by category) does not align to the output. The example of how to calculate averages also doesn't make any sense to me.
I've chosen to solve based on the requirement rather than trying to match the output (which i could also do but didn't understand what the purpose was)
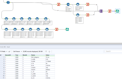
My solution
Got the results, but the output looks diffierent.
I realy tried to grasp it, but I just don't understand the terrible output names generated and why.
So I decided to make my own version, with descriptors that actually make some sense.
My solution:
My initial try a while back, should be able to improve it with better RecordID creation.