ACT NOW: The Alteryx team will be retiring support for Community account recovery and Community email-change requests Early 2026. Make sure to check your account preferences in my.alteryx.com to make sure you have filled out your security questions. Learn more here
Start Free Trial

Weekly Challenges

Solve the challenge, share your solution and summit the ranks of our Community!

Also available in | Français | Português | Español | 日本語
IDEAS WANTED

Want to get involved? We're always looking for ideas and content for Weekly Challenges.

SUBMIT YOUR IDEA

Challenge #290: Unlock a World of Opportunities

AYXAcademy
Alteryx
Alteryx

A solution to last week’s challenge can be found hereimage_290.png

 

Welcome to a special Weekly Challenge where we will send you on a scavenger hunt to find a hidden word!

 

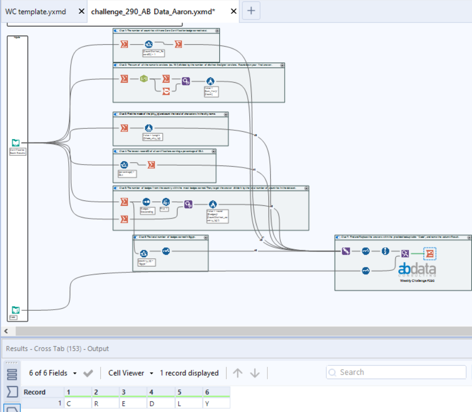
This week the Alteryx Certification Team has put together a special challenge that will put your Core skills to the test! Using a dataset compiling a portion of the Core Certification passing exam attempts from the past two years, you will solve 7 clues to find the hidden word. And then, with the Bonus Challenge discover the ultimate message from the Certification team.

 

This dataset represents Community users from all over the world that have passed the Core Certification exam and earned their Core Badge. (Percentages have been randomly generated, they are not actual exam results.)


Hint

For each clue you answer, make sure to label the column "Answer".

 

Good luck!

Aaron_Harter
11 - Bolide

Fun challenge!

Spoiler
0.PNG
PhilipMannering
16 - Nebula
16 - Nebula

Solution attached...

 

 

Spoiler
CREDLY
Spoiler
PhilipMannering_0-1634565621055.png

 

Blake
12 - Quasar

All set!

 

Get your certification! 

 

Spoiler
Blake_0-1634565603559.png

 

alexnajm
19 - Altair
19 - Altair

Fun challenge!

Spoiler
CREDLY
challenge_290_start_file_Alex Abi-Najm.PNG
patrick_digan
17 - Castor
17 - Castor
Spoiler
patrick_digan_0-1634566642594.png

 

AkimasaKajitani
17 - Castor
17 - Castor

My solution.

 

Spoiler
AkimasaKajitani_0-1634567681828.png

 

chuckleswk
11 - Bolide
Spoiler
Challenge_290.PNG

DeanWest
9 - Comet

Excited for the release tomorrow!

Spoiler
challenge_290_solution_DeanWest-snippet.png

 

binu_acs
21 - Polaris
Spoiler
Spoiler
binuacs_0-1634569371135.png