Bring your best ideas to the AI Use Case Contest! Enter to win 40 hours of expert engineering support and bring your vision to life using the powerful combination of Alteryx + AI. Learn more now, or go straight to the submission form.
Start Free Trial

Weekly Challenges

Solve the challenge, share your solution and summit the ranks of our Community!

Also available in | Français | Português | Español | 日本語
IDEAS WANTED

Want to get involved? We're always looking for ideas and content for Weekly Challenges.

SUBMIT YOUR IDEA

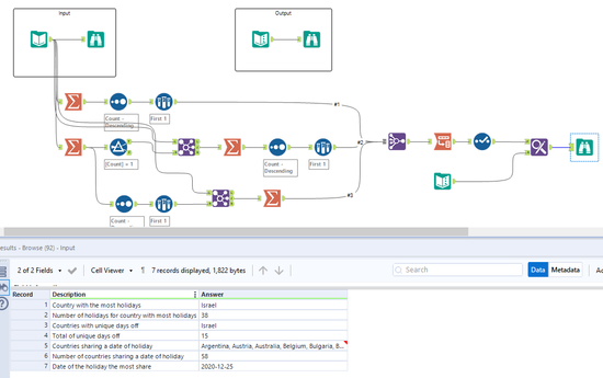
Challenge #281: Holidays

ryan-bush
Alteryx Alumni (Retired)

Fun challenge to start the week!

TonyA
Alteryx Alumni (Retired)

Here's my solution. I suspect the given solution shows a truncated list of countries in Row 5 because the results were copied from the results window and pasted into a text input tool.

 

Spoiler
TonyA_0-1629131831554.png

 

Fabrice_P
5 - Atom

Hi all.

 

Please find here attached my personal solution.

 

Some people may have noticed that a country has a comma in its name.

 

Kind Regards

VictorLeonis
7 - Meteor

Is not the best way, Exist solutions more simple than mine.
But it worked.

 

Spoiler
VictorLeonis_0-1629134253566.png

 

OllieClarke
16 - Nebula
16 - Nebula

Here's my solution:

Spoiler
OllieClarke_0-1629136266030.png

 

abrouwer
8 - Asteroid

Solution Attached

AngelosPachis
16 - Nebula

My solution attached to this week's challenge

 

Spoiler
AngelosPachis_0-1629139648296.png

 

mike_w
8 - Asteroid

feeling the vacation groove 

Spoiler
mike_w_0-1629140129754.png

 

Maskell_Rascal
13 - Pulsar

Here is my solution!

 

Spoiler
Maskell_Rascal_0-1629140407497.png

 

Cheers!

Phil

Nelson_D
7 - Meteor

Hi,

 

Please find my solution to Challenge Question #281.

 

Spoiler
Spoiler

image.png

 




 

Thanks

D Nelson