The Weekly Challenge Program is evolving! We’re creating a better, more modern experience designed around how our community learns and practices today, with a refreshed program launching soon. Stay tuned!
Start Free Trial

Weekly Challenges

Solve the challenge, share your solution and summit the ranks of our Community!

Also available in | Français | Português | Español | 日本語
IDEAS WANTED

Want to get involved? We're always looking for ideas and content for Weekly Challenges.

SUBMIT YOUR IDEA

Challenge #277: 2016 Summer Olympics

Desmond
9 - Comet

My solution

Carolyn
13 - Pulsar
13 - Pulsar

I couldn't match the Average Age exactly for every line, but most of them did. 

 

I also replaced my nulls with 0s earlier, so I didn't match with some of the answer key since it didn't have all the nulls replaced

vidyasurendra
8 - Asteroid

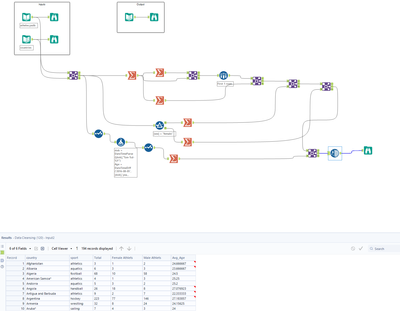
vidyasurendra_0-1684014919966.png

My solution!:)

CeliaC_Silje
8 - Asteroid
Spoiler
CeliaC_Silje_0-1684140030446.png
olga_strubbe
11 - Bolide
Spoiler
olga_strubbe_0-1684158104460.png

 

A nice challenge, thank you! 

Shifty
12 - Quasar

Tricky tricky tricky. 💙💛🖤💚❤️

Spoiler
Shifty_0-1684402047899.png

 

  

SophieZhao
7 - Meteor

practice

marekdrewko
7 - Meteor

Good one 

Jagruti
7 - Meteor

My Solution_Jags

Leo
8 - Asteroid

challenge_277_solution by Leo