Pardon our dust - Alteryx Academy is under construction. Lessons and courses completed on Community from now until January 20th will not be recorded.
Start Free Trial

Weekly Challenges

Solve the challenge, share your solution and summit the ranks of our Community!

Also available in | Français | Português | Español | 日本語
IDEAS WANTED

Want to get involved? We're always looking for ideas and content for Weekly Challenges.

SUBMIT YOUR IDEA

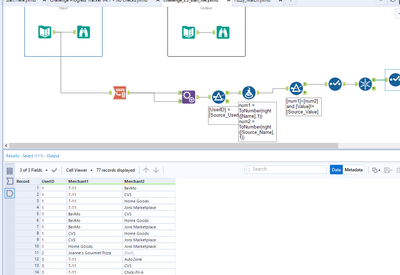
Challenge #25: Creating Merchant Combos

Per
11 - Bolide

Got it down to just 4 tools

Tokimatsu
12 - Quasar

Solved.

Spoiler
2020-09-21_13h15_20.png

liamholland
8 - Asteroid

Solution:

Spoiler
Screenshot.png
LHolmes
9 - Comet

Nice challenge and reminded me of more recent challenge 231 though less "mathy".

 

Spoiler
025 - Solution.PNG
balajilolla
8 - Asteroid
Spoiler
Solution Attached

balajilolla_0-1601497916773.png

 

balajilolla
8 - Asteroid
Spoiler
Solution Attached


balajilolla_0-1601498958447.png

 

 

Sashikumar
8 - Asteroid

Nice.

Spoiler
ch25.PNG
ehughes
9 - Comet

My solution

Spoiler
Img 25.png

greggrimmer1
8 - Asteroid
Spoiler
greggrimmer_0-1603460711038.png

 

Slightly different output as my solution removes pairs to nulls when companies have already appeared for a user.

A2H
11 - Bolide
Spoiler
Capture d’écran, le 2020-10-26 à 23.00.41.png