ACT NOW: The Alteryx team will be retiring support for Community account recovery and Community email-change requests Early 2026. Make sure to check your account preferences in my.alteryx.com to make sure you have filled out your security questions. Learn more here
Start Free Trial

Weekly Challenges

Solve the challenge, share your solution and summit the ranks of our Community!

Also available in | Français | Português | Español | 日本語
IDEAS WANTED

Want to get involved? We're always looking for ideas and content for Weekly Challenges.

SUBMIT YOUR IDEA

Challenge #24: ARIMA Time Series

terpguy80
6 - Meteoroid
Spoiler
 
IraWatt
17 - Castor
17 - Castor

Interesting to get to use the time series tools. 

Spoiler
IraWatt_0-1626450505561.png

 

Elias_Nordlinder
11 - Bolide

Here is my solution, similar to others 🙂

 

Spoiler
Elias_Nordlinder_0-1627229437106.png

 

ExploreMore
8 - Asteroid

Slightly different numbers, but I got there eventually. The ETS and ARIMA - Alteryx Community Interactive Lesson was especially helpful! Most independent courses on Alteryx Designer do not cover the predictive tools so I was LOST when I started

 

Spoiler
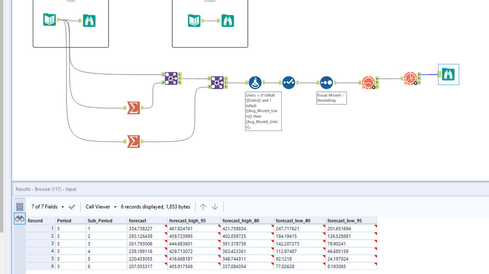
Screenshot 2021-07-25 153636.png

DanTh
Alteryx Alumni (Retired)
Spoiler
Had to sneak a peek at what the ARIMA inputs had to be, but interesting and looking forward to exploring more. A lot of my prep was in hindsight not needed.

3/5
MatthewBr
Alteryx Alumni (Retired)

First time using the ARIMA & Time Forecasting - 

Kevin_VANCAPPEL
10 - Fireball

Hello,

 

  I don't see any "time series forecasting tools" on my Alteryx Design.

  However, I have a licence key for "Alteryx Intelligence Suite".

 

  Could you help me please ?

 

  Thank you

  Kévin V.

ARussell34
8 - Asteroid

I'm wondering if my rounding isn't correct because all of my decimal values are larger than the expected output, however I was able to find a promising solution!

PammyC
7 - Meteor

Bit proud of myself. 

JasonHu
8 - Asteroid
Spoiler
workflow.png

Here is my submission.