In case you missed the announcement: The Alteryx One Fall Release is here! Learn more about the new features and capabilities here
Start Free Trial

Weekly Challenges

Solve the challenge, share your solution and summit the ranks of our Community!

Also available in | Français | Português | Español | 日本語
IDEAS WANTED

Want to get involved? We're always looking for ideas and content for Weekly Challenges.

SUBMIT YOUR IDEA

Challenge #22: Identify Values to Aggregate

pjdit
8 - Asteroid

My solution.. fun to see the old Icons, but I like the new look more..

 

Spoiler
Challenge_22_Spoiler.JPG
Alekh
9 - Comet

 

Spoiler
22..png
jagdeep_singh85
8 - Asteroid

PFA my solution

dmodest
7 - Meteor

I came up with two solutions. In my first solution I used a Text Input tool and fed that into a Find Replace tool.

In my second solution I used a Formula tool and the REGEX_REPLACE String function to replace specific character strings. After that, the remaining tools were the same used in the first solution.

I did not figure out how to change the flow from top to bottom.

 

Spoiler
SPOILER

Solution22.JPGSolution22B.JPG

 

 

 

Reesetrain2
9 - Comet
9 - Comet

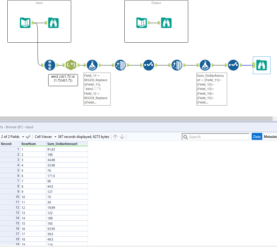
All,

 

This one took me a bit.

Spoiler
I had to use the Pipe: atm2.(\d{1,7}\.\d{1,7}|\d{1,7}) in the Regex function with Tokenize. It took me a bit to figure out that worked.

Capture.PNG

Thanks!

 

Matt

DanielMS
Alteryx Alumni (Retired)
Spoiler
Spoiler.PNG
Jonathan-Sherman
15 - Aurora
15 - Aurora

Challenge 22 is done!

 

Spoiler
challenge 22 JMS solution.PNG
WeiHan
6 - Meteoroid
 
pawan_bagdiya
7 - Meteor

Solution attached 🙂

Spoiler
challenge_22_Solution_Flow.png

 

rslopez2
8 - Asteroid

Fun throwback and functionality that I had no idea was there.

 

Solution very inline with others.

 

-Used pattern as delimiter to split to rows

-Filtered on 'atm2.'

-REGEX to get to number format

 

Spoiler
RL_Challenge_22.png