The Alteryx Community is a finalist in three 2026 CMX Awards! Help us win Customer Support Community, Most Engaged Community, and User Group Program of the Year - vote now! (it only takes about 2 minutes) before January 9.
ACT NOW: The Alteryx team will be retiring support for Community account recovery and Community email-change requests Early 2026. Make sure to check your account preferences in my.alteryx.com to make sure you have filled out your security questions. Learn more here
Start Free Trial

Weekly Challenges

Solve the challenge, share your solution and summit the ranks of our Community!

Also available in | Français | Português | Español | 日本語
IDEAS WANTED

Want to get involved? We're always looking for ideas and content for Weekly Challenges.

SUBMIT YOUR IDEA

Challenge #190: Supply Chain Management Challenge

ddiesel
13 - Pulsar
13 - Pulsar

My solution:

 

Spoiler
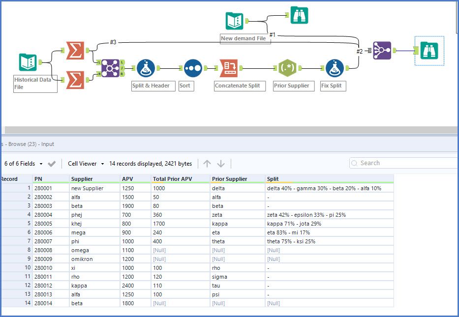
Capture.JPG
Thorsty1
7 - Meteor

Here's my workflow.  Definitely think I could have used better tool economy, but... 

czb
5 - Atom
Spoiler
czb_0-1574104789479.png

A little sloppy but the end result works

LiD
8 - Asteroid
Spoiler
LiD_0-1574105415981.png
hbraunius
8 - Asteroid

My solution attached.

hbraunius
8 - Asteroid

My solution.

zhuy42
7 - Meteor

Happy Monday!

Hyunjin
6 - Meteoroid
Spoiler
challenge#190.PNG

lmorrell
11 - Bolide

Solution is attached - a nice challenge to begin the week.

Spoiler
Snag_3c06460d.png

 

JORGE4900
8 - Asteroid

I have been pretty busy lately; finally I got some time to complete this challenge; needless to say, it was pretty fun.

 

Spoiler
2019-11-18_16-30-59.jpg