The Alteryx Community is a finalist in three 2026 CMX Awards! Help us win Customer Support Community, Most Engaged Community, and User Group Program of the Year - vote now! (it only takes about 2 minutes) before January 9.
ACT NOW: The Alteryx team will be retiring support for Community account recovery and Community email-change requests Early 2026. Make sure to check your account preferences in my.alteryx.com to make sure you have filled out your security questions. Learn more here
Start Free Trial

Weekly Challenges

Solve the challenge, share your solution and summit the ranks of our Community!

Also available in | Français | Português | Español | 日本語
IDEAS WANTED

Want to get involved? We're always looking for ideas and content for Weekly Challenges.

SUBMIT YOUR IDEA
SOLVED

Challenge #165: KRYPTOS!!!

JethroChen
10 - Fireball
Spoiler
challenge_165_jc.PNG
AkimasaKajitani
17 - Castor
17 - Castor

My solution for Section I and II.

 

Spoiler
AkimasaKajitani_0-1605622272684.png

 

I'll be back for Section III.

mpennington
11 - Bolide

That was a fun one, tough--but fun.

 

Spoiler
Watch out for question marks...

MP 165.jpg

 

JasonHu
8 - Asteroid
Spoiler
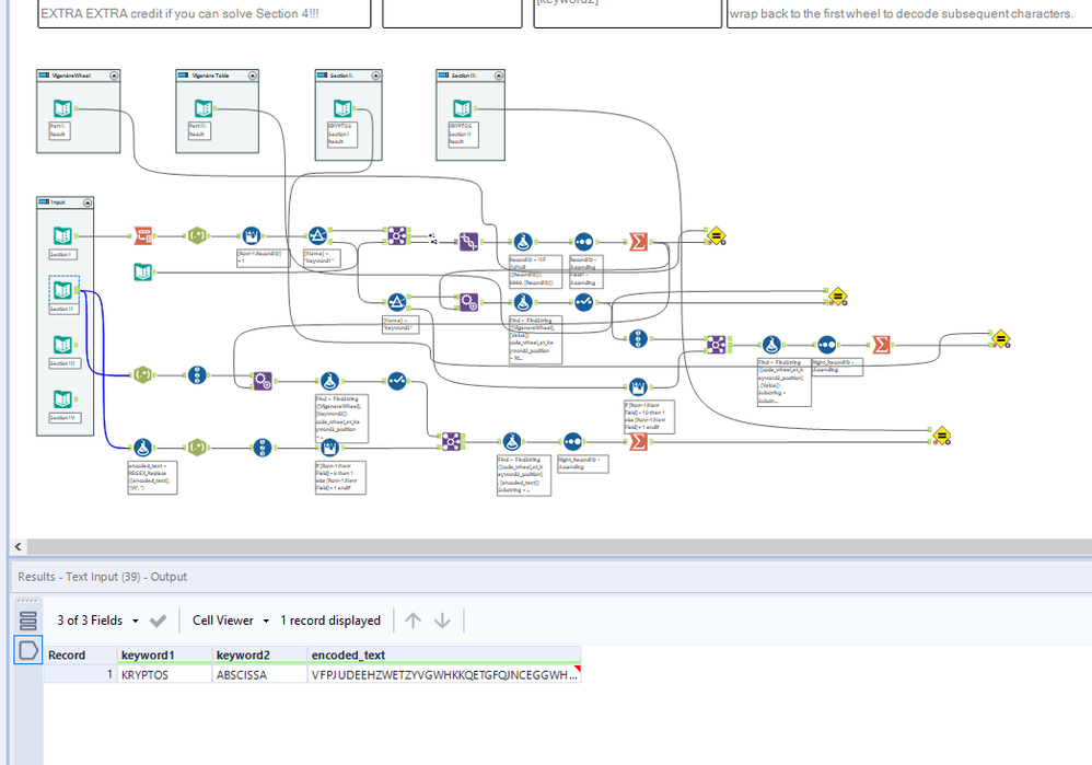
workflow.png

Here is my submission, will try section III when I have time.

AncientPandaman
13 - Pulsar

hello @TerryT and @JohnJPS 

 

did we have any group for discussion on section4?

 

went through a hard time. (my eyeball is super tired) but i guess i found the correct way. for first 10% maybe?

 

Pang_Hee_Choy_0-1631268841141.png

spent 3 hours to get this. but nothing further in next 6hours.

 

but I hope this will not takeover your whole weekend.

DaisukeTsuchiya
14 - Magnetar
14 - Magnetar

Up to PartI, II, III and IV,

Spoiler
キャプチャ.JPG

CHarrison
8 - Asteroid

My solution 😄

Qiu
21 - Polaris
21 - Polaris
Spoiler
Challenge_165.PNG
Watermark
12 - Quasar
12 - Quasar

OMG, serious props for anyone who took on the "Extra Credit" and conquered section 3 "I Dare You" or section 4 "indecipherable". 

 

 

Spoiler
MT Solution 165.png

Hint for the "debug": 'Question' everything.

 

BSilverblatt
8 - Asteroid

Thanks for the challenge! This is my solution: