This week, we got a real puzzler of a puzzle. Before we talk a bit about it, a big shout out and thanks to @patrick_digan, @brianaburke002, and @DultonM for sending me this challenge and solution. If anyone here every comes across a great challenge, feel free to message us with your idea! Some of our best challenges come from people like Patrick, Briana, and Dalton who come up against a problem and challenge themselves to solve it in Alteryx.

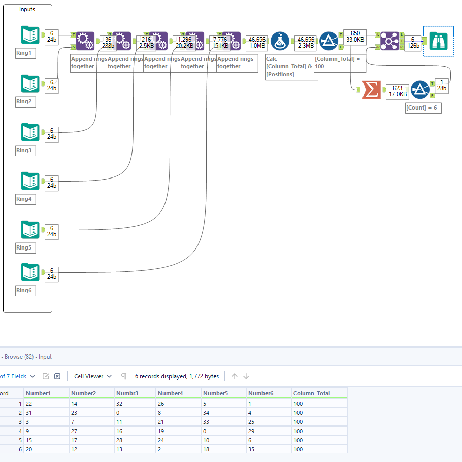
Let's try and solve this puzzle using Alteryx! There are 6 Rings in this puzzle, with 6 numbers in each ring. Notice that you can rotate the rings and get 6 different rows of data. For example, one row could have 22 in Ring 1 (outermost), 7 in Ring 2, 16 in Ring 3, 2 in Ring 4, 18 in Ring 5 and 4 in Ring 6 (innermost). Summing these up, that row has a value of 22+7+16+2+18+4=69. The goal is to rotate the Rings until all 6 rows sum up to 100. For example, you could rotate it to get 15+12+13+26+5+29=100, but the next row would necessarily be 20+14+32+8+34+6=114. Can you rotate the Rings to the correct position?