Repositorio de Retos

¡Resuelve el reto, comparte tu solución y asciende en las jerarquías de nuestra Comunidad Alteryx!

Reto Semanal #72: Separación de Datos en un archivo XML

olacey
Alteryx Alumni (Retired)

Puedes encontrar la solución al reto de la semana pasada aquí.

 

Hola a todos,

giphy.gif

 

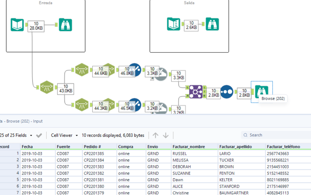
El uso de archivos XML, como datos de entrada, puede ser muy complicado. El hecho de que los datos se encuentre anidados en niveles requiere diferentes pasos analíticos para poder extraer la información que necesitamos.  Alteryx hace que esto sea mucho más fácil usando la herramienta Análisis XML. Vamos a explorar este proceso con este ejercicio.

 

*Si nunca has usado la herramienta Análisis XML y te gustaría aprender a cómo usarla antes de empezar este reto, te invito a que tomes la lección interactiva Separación de Datos XML de la Academia Alteryx*

 

 

Caso Práctico:

Una empresa recibe datos de compra y envío de los clientes semanalmente a través de compras online y por catálogo. A ellos les gustaría analizar sus clientes y producir un perfil por mercado y por SKU. El reto está en que los datos de entrada están en formato XML y deben separarse para poder analizar los datos de manera eficiente.

 

Objetivo:

 La columna denominada Clientes_OuterXML contiene los datos que deben analizarse en 26 campos únicos que detallan la información de contacto del cliente para los atributos "facturar_a" y "enviar _a”

Omaira Lacey
Instructional Designer
afv2688
16 - Nebula
16 - Nebula

Aquí va mi solución

 

Spoiler
Sin título.png

Un saludo


Prime Analytics Loves Alteryx