Répertoire des Défis

Lancez-vous dans nos leçons interactives et suivez la progression de vos connaissances d'Alteryx !
TIPS de la semaine

Chaque semaine, découvrez de nouvelles astuces et bonnes pratiques pour devenir un expert !

Voir l'index

Défi hebdomadaire #151 : Calculer le nombre de course d'uber à New-York

MarieC
Alteryx Alumni (Retired)

Bonjour,


Une solution au défi de la semaine dernière peut être trouvée ici. Vous pouvez aussi explorez les solutions proposées par les membres de laimage_351.PNG communauté.

Combien de courses Uber fait à New York ?

 

C'est ce que nous allons étudier dans ce défi.

 

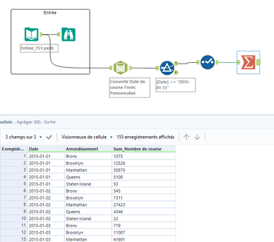
Le jeu de données fournit des informations sur les courses d'uber à New York pour les six premiers mois de janvier 2015. Il vous donne, entre autres, la date de la course, l'arrondissement et le nombre de course fait par arrondissement.

 

Pour ce défi, déterminez le nombre total de course par jour, par arrondissement, pour le mois de janvier 2015.

 


Partagez vos solutions.

@Toons@Watermark@NathalieB@fabienpardo@BEAUCOURT@DelphineQ@teooo@Dominou@Emmanuel_G@Ssimo 

 

 

Bonne dernière semaine 2022 !

 

 

Marie-Claire

 

 

 

NathalieB
Bola de fuego

Hello,

 

voici ma proposition

 

Spoiler
151.jpg

Nathalie

Watermark
12 - Quasar
12 - Quasar
Spoiler
MT_Solution_351.jpg

Toons
Cuásar

Ma solution :

 

Spoiler
Toons_0-1672242581171.png

 

Emmanuel_G
Púlsar

@MarieC  

 

Voici ma solution

 

Très bonne année à tous! 😊

 

Spoiler
Emmanuel_G_0-1672514755467.png

 

 

BEAUCOURT
Meteoro
Spoiler
 

Bonjour,

 

Voici ma solution

 

Meilleurs vœux par la même occasion :-)

MarieC
Alteryx Alumni (Retired)

Bonne Année et merci pour votre participation !