Hi Alteryx Experts,
I'm creating workflow to combine Multiple reports from Excel & SAP. There're 4 independent flows (container) where each report from flow will be union into single excel report.
However, I realized my workflow doesn't generate any output if the filtered value from Input data doesn't meet the criteria even another 3 report are successful.
Thus, appreciate your advice if there any there any way I can do to enable the output generated (excel format) even 1 of the reports is null. Ideally, Alteryx would still be able to generate another 3 reports.
Thanks.
Idham
I've had a similar issue in the past, but related to outputting to excel. The solution is to force a single null row, if Alteryx only passes headers it will not write, or it will save the write for the end of the workflow execution.
I've attached the macro I use to get around it.
Hi @Idham, are you getting an error when one of your stream doesnt have data, or just that the excel doesnt get created at all? To help troubleshoot, can you confirm if
Judging by your screenshot, the workflow seems to be structured the right way, and it should create an output even if one of the streams doesnt have data.
Hi @AbhilashR,
Thanks for your response pertaining to my queries :-)
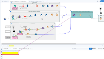
I don't have any output (excel / browse) when one stream doesn't have input data to be union'ed as per below screenshot (root cause : container input # 2 (Work Order Report (Cost Analysis).
Output for stream # 1 , # 3, # 4 seems readable. It's the matter of stream # 2 where no input.
1. Browse tool doesn't show any result
I did try investigate the config in the render & layout tool but still clueless which part need to change.
