ACT NOW: The Alteryx team will be retiring support for Community account recovery and Community email-change requests Early 2026. Make sure to check your account preferences in my.alteryx.com to make sure you have filled out your security questions. Learn more here
Start Free Trial

General Discussions

Discuss any topics that are not product-specific here.

Error Batch Command: Run Command tool

fadhilah_nasir
5 - Atom

 

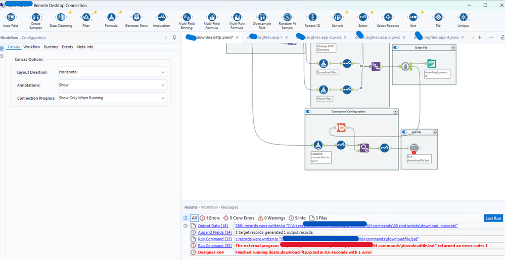
Hello,

 

I tried to download and move ftp files from server to my local pc. However, I keep getting this error when it gets to the Run Command tool. Any help would be much appreciatedScreenshot 2023-07-06 165116.edited.v1.png

 

 

0 REPLIES 0
Labels
Top Solution Authors