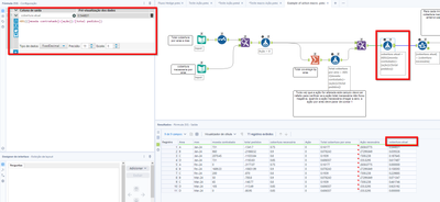
Tenho um processo que esta sendo realizado no alteryx para contratação de moeda, neste processo tenho uma base por área e mês com o total de pedidos versos o total de moedas que já tenho contratado:

neste caso realizo um calculo para saber se o total de moeda contratada é suficiente para cobrir todos os pedidos ou se será necessário contratar mais moeda.
Para verificar essa necessidade são feitos duas analises,
1 - A primeira calcula a cobertura total por área e retorna qual ação deve ser feita, a ação é a quantidade de moeda que deve ser contratada para a área atingir a cobertura desejada.

2 - o segundo calculo verifica o quanto deve ser contratado por mês, para que o calculo anterior não contrate todas as moedas em um mês só, é feito um calculo para saber qual a cobertura por mês que deve ser contratada.

Lógica para Macro:
Enquanto a cobertura atual não chegar na cobertura necessária, deve ser somado 1 na ação e recalcular as medidas 1 e 2
se a ação total por área ficar menor que zero então parar de somar 1 na ação por mês
Observação: O calculo deve ser por linha, a ação para cada linha é diferente e depende da cobertura de cada linha.
Alguém consegue ajudar a entender como montar essa macro?