Buenas Tardes Compañeros
Solicito de ayuda en:
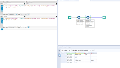
1. Rellenar con la misma información que registra en la primera fila lo que esta vacío o en Null
2. Generar en una nueva columna el dato Agente y Cedula que se encuentra en la columna Cuestom Info
3. Como realizar la eliminación de las 2 primeras Filas.
Gracias me ayudarian un monton. 🙏
