Buenas comunidad,
Acabo de encontrar un error de calculo que tiene la herramienta sumarize cuando se agrupa por varios valores.
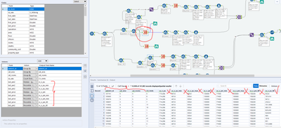
Os cuento, tengo 3 agrupaciones hechas en una formula, y varios percentiles generados uno detras de otro. Resulta que Alteryx no esta haciendo bien los calculos dentro del summarize, solamente hace bien el ultimo calculo y esto puede tener muchas repercusiones en vuestros calculos y tratamientos de datos.
Sabiais algo de esto? Os dejo una imagen.
Alguien tiene una solucion para esto?
Quiza es un tema de support, es verdad que estoy usando AMP Engine de nuevas, ¿Puede influir eso??

Edito después de hacer algunas comprobaciones:
He probado lo mismo en otro ordenador que tiene una versión mas antigua que la 2021.3 y SIN AMP Engine y el calculo funciona correctamente. Es probable que sea una cuestión de la nueva version o del AMP engine. @FláviaB ya estoy hablando con support por otro tema, se lo comento a ellos directamente?
Simplemente lo pongo en vuestro conocimiento para que lo tengais en cuenta.
Saludos,