Dev Space

Customize and extend the power of Alteryx with SDKs, APIs, custom tools, and more.
SOLVED

Data Analysis

AS
8 - Asteroid

Hi there,

 

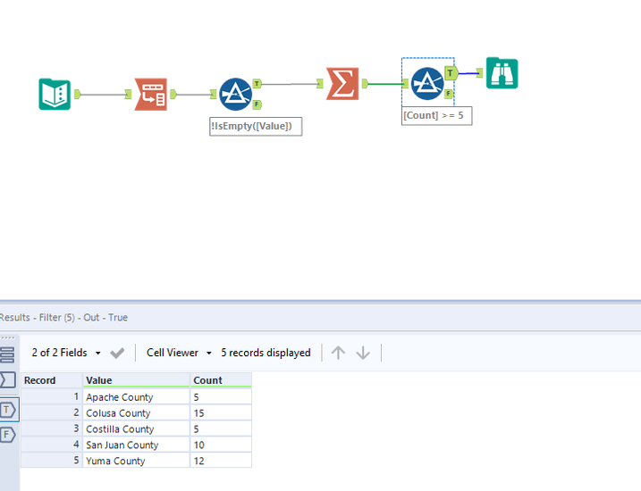
How we can check how many counties appearing on this list 5 times and more?

 

YearAlabamaArizonaArkansasCaliforniaColorado
1990 Yuma County Imperial CountyConejos County
1991 Yuma County  Costilla County
1992 Apache CountyWoodruff CountyColusa CountySan Juan County
1993 Yuma CountyPrairie CountyColusa CountySan Juan County
1994 Yuma CountyMississippi CountyColusa CountySan Juan County
1995 Yuma CountyPhillips CountyColusa CountySan Juan County
1996Wilcox CountyYuma CountyRandolph CountyColusa CountySan Juan County
1997Greene CountyApache County Colusa CountyDolores County
1998Greene CountyYuma CountyRandolph CountyColusa CountySan Juan County
1999 Yuma CountyWoodruff CountyColusa CountySan Juan County
2000Wilcox CountyYuma CountyJackson CountyColusa CountySan Juan County
2001Winston CountyYuma County Colusa CountySan Juan County
2002Wilcox CountyApache CountyMississippi CountyColusa CountySan Juan County
2003Franklin CountyApache CountyMississippi CountyColusa CountyCostilla County
2004Wilcox CountyApache County Colusa CountyCostilla County
2005Bullock CountyYuma County Colusa CountyCostilla County
2006Bullock CountyYuma County Colusa CountyCostilla County
2 REPLIES 2
atcodedog05
22 - Nova
22 - Nova

Hi @AS 

 

Here is how you can do it.

Workflow:

atcodedog05_0-1643186418827.png

 

Hope this helps : )

 

AS
8 - Asteroid

thanks @atcodedog05