Now that Alteryx has been on a quarterly release cadence for over a year, we have changed the naming standards for the platform to reflect when the release takes place. This change will help organizations and users have a better understanding what version they are on, instead of guessing when they last upgraded or whether they need to upgrade to the latest version. The Alteryx Platform helps organizations break down the barriers to insight in a code-free and code-friendly way. I'm excited to announce that with the release of Alteryx Analytics 2018.1, we continue to the push the limits of data and analytics and are becoming the analytics platform of choice for enterprises around the world.
Collaborative Insights
New out of the box metadata loaders for data stored in SAP HANA, DB2, and Hadoop Distributed File System (HDFS) will allow organizations to get valuable information into this data discovery and data cataloging system across the organization.
Searching for data is simple in Connect, but in 2018.1 we're making it even easier. Now users can quickly get a glance at the most popular assets to ensure they are using the right assets. In addition, the collaborative environment in Alteryx Connect lets users make assets more searchable with the ability to add alternative names, descriptions, and tags where it is relevant.

We've enhanced the integration between Alteryx Connect and Alteryx Designer. Now Alteryx Designer users can simply search for data using the global search bar in the upper right-hand corner or Designer. Once they find the data set from Connect, it is as simple as dragging it onto the canvas and entering your Alteryx Connect credentials, which ensures that you are an approved users of the data. This is data collaboration and data governance all in one platform. To see all of the great new features of Connect in action, click here.
This is data collaboration and data governance all in one platform.

Analytic Flexibility
Organizations require an analytics platform that is flexible enough to handle different skillsets across all departments to be successful and build a true culture of data and analytics. Alteryx 2018.1 continues to help foster this movement through a number of new features in Alteryx Designer to make working with data much easier, regardless of where it's from, what shape it's in, or where it needs to go.
Every analytics process begins with data. Alteryx 2018.1 provides even more connections to data sources including Amazon Web Services Athena and Redshift Spectrum, as well as enhancements to integration with Excel — simplifying to process of choosing which spreadsheets you want to work with.
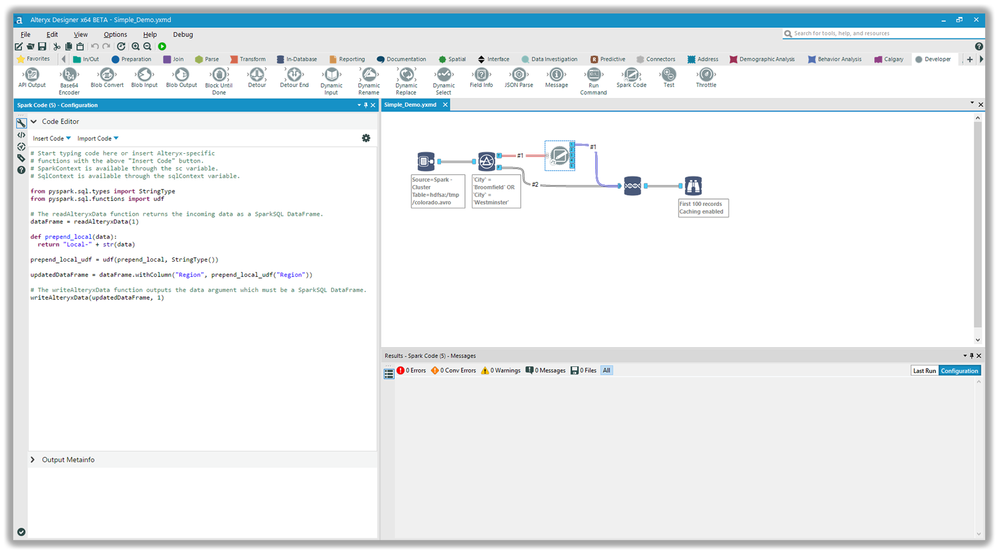
Many organizations rely on the power of Spark to run their business and perform analysis. That is why with Alteryx 2018.1 we are introducing the new Code Tool for Apache Spark within the In-Database tools in Alteryx Designer. This new tool will allow users to execute code from R, Python, or Scala directly against the Spark cluster, leveraging the power of Spark but removing the complexity through our easy to use drag-and-drop environment. To find out more information and see a demo you can click here.

In version 11.0 we added a new formula tool to help users write fast and accurate expressions. In 2018.1 we have added the same functionality to the filter tool. You can now quickly use automated suggestions, error notifications, and auto-completion of custom expressions to speed up time to insights and data results.

Alteryx has been supporting Tableau output for many years by outputting directly to .tde, integrations with Tableau Server, and we are now announcing the ability to output to Tableau Hyper. This gives users the flexibility they require to work inside and outside of the Alteryx environment.
All of these features help analysts deliver the insights they need faster while leveraging new data sources and current architectures across the organizations.
Operationalize Models in Real-time
Finally, we are solving the last mile challenge in analytics by helping you operationalize your models. We are thrilled to officially announce Alteryx Promote as part of our Alteryx 2018.1 release.
At Alteryx we know that building predictive models is hard enough — deploying them shouldn't be. Alteryx Promote makes it easy for data scientists and data analysts alike to deploy, manage and monitor production based models and real-time applications through a REST API.
- With Alteryx Promote users can take predictive/machine learning models that were built in Alteryx, R, or Python and quickly deploy them to the Alteryx Promote server.
- Once the model is in the Promote management system it can be tested and staged before it then put into production to ensure it will deliver the best impact on the business.
- Code is also auto generated for developers looking to embed models into applications such as R, Python, Ruby, PHP, and Salesforce
- Organizations can then monitor the effectiveness and health of the models to understand whether or not the model needs to be retrained or removed.

The amazing new features in Alteryx Analytics 2018.1 provides the analytic flexibility that data scientists and business analysts need to discover, prep & blend from more data sources, and easily operationalize models through a collaborative and governed platform.
The next step is for you to upgrade to our latest release, or try it out for free and experience these new features for yourself.
You can also learn more about each of the new features in Alteryx Analytics 2018.1 by registering for our upcoming live webinar, and following our 2018.1 release blog series.