ACT NOW: The Alteryx team will be retiring support for Community account recovery and Community email-change requests Early 2026. Make sure to check your account preferences in my.alteryx.com to make sure you have filled out your security questions. Learn more here
Start Free Trial

Alteryx Server Discussions

Find answers, ask questions, and share expertise about Alteryx Server.

Stress Testing

Inactive User
Not applicable

Hi,

 

Wondering if anyone else has stress tested a single node or multi-node Alteryx Server configuration using scripts or a tool before? Just seeing how others have done it, any input is appreciated.

1 REPLY 1
Aguisande
15 - Aurora
15 - Aurora

Hi @Inactive User

 

I'm not sure what type of testing you're looking for.

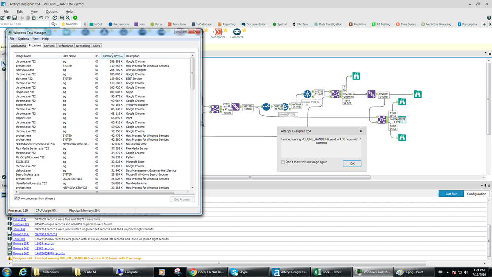
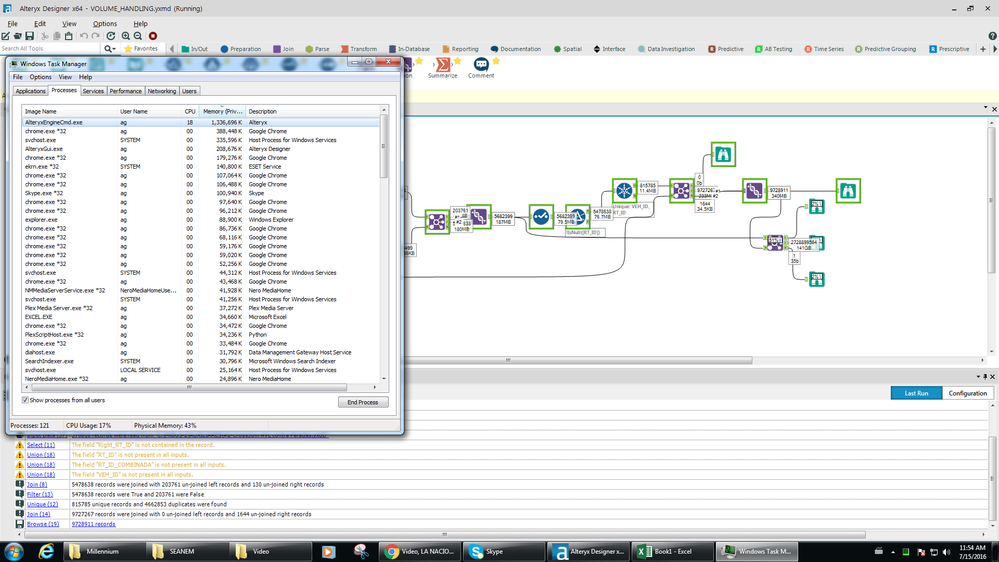
I'm sharing a couple of screenshots, of a test I made on volume handling, on a single node. Hope this helps...

 

Details on the computer I used:

Intel i7-4790 (@3.6GHz)

16 GB RAM

1 TB HDD (7200) - O.S. (Win 7) + Alteryx Server Single node

3 TB HDD (7200) - Workflow + Data

 

Step 1Step 1

Step 4 (~ half way)Step 4 (~ half way)

Final - All doneFinal - All done